Desain dan Analisa Algoritma tugas 6

NAMA        : MUSBIHIN

NIM            : 3420200003

TEKNIK INFORMATIKA (PPKM)

DESAIN DAN ANALISA ALGORITMA

 Assalamualaikum warahmatullahi wabarakatuh

Tugas pertemuan 6

Menentukan Bilangan Genap Atau Ganjil



Validasi Nilai Ujian

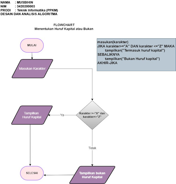
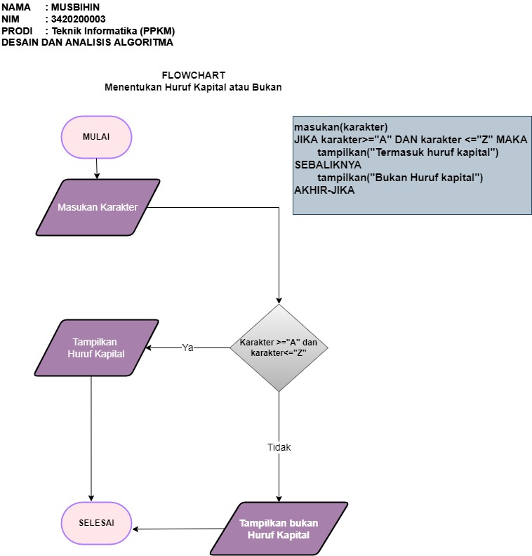
Menentukan Huruf Kapital Atau Bukan



Terimakasih
Wassalamualaikum warrahmatullahi wabarakatuh.





Komentar

Postingan Populer