TUGAS PERTEMUAN 9 DESAIN DAN ANALISA ALGORITMA
NAMA : MUSBIHIN
NIM : 3420200003
PRODI : TEKNIK INFORMATIKA (PPKM)
MK : DESAIN DAN ANALISA ALGORITMA
Assalamualaikum warohmatullahi wabarakatuh
PENGUILANGAN(LANJUTAN)
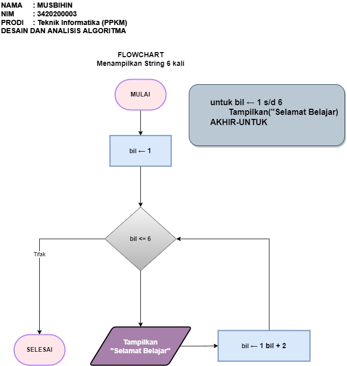
Menampilkan String 6 kali
Buatlah algoritma dengan menggunakan bentuk Untuk..
Akhir-Untuk untuk menampilkan 6 buah baris yang berisi tulisan “Selamat Belajar”
PROGRAM
FLOWCHART
Menghitung Faktorial
Buatlah algortima untuk menghitung factorial dengan menggunakan bentuk
Untuk.. Akhir-Untuk. n! = n x (n-1) x (n-2)x .. x 2 x 1
PROGRAM
FLOWCHART
Bunga Majemuk
Amir menabung sebesar 5 juta dan setiap tahun mendapatkan bunga majemuk 7%. Buatlah algoritma yang menampilkan uang Amir dari akhir tahun pertama hingga akhir tahun ke delapan.
PROGRAM
Buatlah algoritma dengan menggunakan bentuk Untuk..
Akhir-Untuk untuk menampilkan angka 1 sampai 8 :
PROGRAM
FLOWCHART
Menampilkan angka 1, 4, dan 7.
Buatlah algoritma dengan menggunakan bentuk Untuk..
Akhir-Untuk untuk menampilkan angka 1 , 4, dan 7 :
PROGRAM
Descending angka 10 sampai 5
Descending angka 10 sampai 5 yang bernilai genap
Buatlah algoritma dengan menggunakan bentuk Untuk..
Akhir-Untuk untuk descending angka 10 sampai 5 yang bernilai genap :
PROGRAM








Komentar
Posting Komentar